2. KSeF - Konfiguracja programu Sprzedaż
UWAGA! Przed przystąpieniem do konfiguracji, zalecamy zapoznanie się z całą instrukcją, tak żeby kolejne kroki były dla Państwa przewidywalne.
W celu konfiguracji programu Sprzedaż do współpracy z KSeF należy postępować zgodnie z instrukcją:
1. Pobrać i zainstalować najnowszę wersję programu (wymagane jest posiadanie aktualnego abonamentu na aktualizacje i pomoc zdalną): link
2. Po uruchomieniu programu, należy z górnego menu wybrać Inne a następnie Inicjalizuj / Sprawdź KSeF
3. W tym momencie program sprawdzi czy na komputerze są zainstalowane wszystkie komponenty wymagane do poprawnego działania komunikacji z KSeF. Jeżeli program znajdzie brakujące elementy, pobierze je automatycznie i przeprowadzi ich instalację (może się pojawić okno wymagające dodatkowego potwierdzenia przez Tak lub podanie hasła administratora, w każdym przypadku należy potwierdzić instalację). Po zakończeniu wszystkich instalacji program wyświetli nowe okno:
które należy zamknąć.
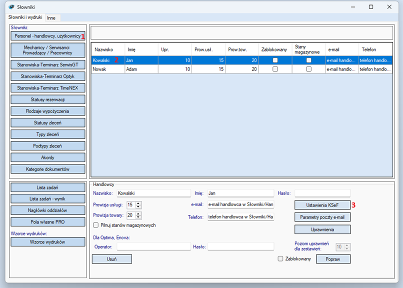
4. W kolejnym kroku, należy z głównego menu wybrać zakładkę Ustawienia a następnie przycisk Słowniki Wydruki
5. W nowym oknie klikamy kolejno: z lewego menu Personel - handlowcy, użytkownicy, następnie dwukrotnie na wybranego użytkownika i na dole okna Ustawienia KSeF
6. Pojawi się okno wczytywania certyfikatów dla wybranego pracownika. W tym momencie należy mieć przygotowane certyfikaty wygenerowane w kroku pierwszym generowanie certyfikatów. Wybieramy przycisk Wczytaj przy certyfikacie online
7. Wybieramy plik .crt certyfikatu online (zgodnie z instrukcją z dospiskiem _Wysyłka)
8. W kolejnym oknie wybieramy plik .key certyfikatu online (zgodnie z instrukcją z dospiskiem _Wysyłka)
9. W kolejnym oknie program prosi o podanie hasła do certyfikatu. Jeżeli pozostawicie Państwo zaznaczoną opcję Zapamiętaj hasło w programie, hasło do certyfikatu zostanie zapisane w bazie danych i nie będzie wymagane jego podawanie przy każdej wysyłce / odbiorze dokumentów
10. Program potwierdzi prawidłowe wczytanie certyfikatu
11. Następnie wybieramy przycisk Wczytaj przy certyfikacie offline
12. Wybieramy plik .crt certyfikatu offline (zgodnie z instrukcją z dospiskiem _Offline)
13. W kolejnym oknie wybieramy plik .key certyfikatu offline (zgodnie z instrukcją z dospiskiem _Offline)
14. W kolejnym oknie program prosi o podanie hasła do certyfikatu. Jeżeli pozostawicie Państwo zaznaczoną opcję Zapamiętaj hasło w programie, hasło do certyfikatu zostanie zapisane w bazie danych i nie będzie wymagane jego podawanie przy każdym generowaniu kodów QR dla dokumentów offline
15. Program potwierdzi prawidłowe wczytanie certyfikatu
16. Zamykamy okno przyciskiem Zamknij i po powrocie do listy pracowników potwierdzamy przyciskiem Popraw
UWAGA!!! Kroki od 5 do 16 należy powtórzyć wybierając kolejno każdego pracownika który ma mieć możliwość pobierania / wysyłania dokumentów do KSeF. Program Sprzedaż pozwala na użycie jednego wspólnego certyfikatu dla wszystkich pracowników, lub przypisanie każdemu pracownikowi jego indywidualnych certyfikatów (druga opcja wymaga nadania uprawnień zgodnie z instrukcją Ministerstwa Finansów, oraz ponownego wygenerowania certyfikatów po zalogowaniu do Aplikacji Podatnika poświadczeniami uprawnionego pracownika).
17. Zamykamy okno Słowniki Wydruki i klikamy przycisk Ustawienia programu
18. W nowym oknie przesuwamy listę ustawień w dół aż do znalezienia pozycji KSeF - Środowisko (TEST/DEMO/PRODUKCJA) na które klikamy dwukrotnie. Następnie w polu na górze okna wpisujemy PRODUKCJA i zatwierdzamy przyciskiem Popraw
a następnie zamykamy okno.
19. Z górnego menu Inne wybieramy Inicjalizuj / Sprawdź KSeF w celu ponownej weryfikacji poprawności ustawień
operację z kroku 19 należy w tym momencie powtórzyć na wszystkich komputerach z których dokumenty będą wysyłane / pobierane z KSeF.
Po wykonaniu tych operacji od 1.02.2026 r. program Sprzedaż umożliwi korzystanie z KSeF.
Do poprawnej komunikacji z KSeF wymagany jest system operacyjny Windows 10 lub 11, systemy Windows 8.1 i starsze nie są już obsługiwane.
UWAGA!!! Jeżeli planujecie Państwo połączyć program z jednym z przedprodukcyjnych (TEST / DEMO) środowisk KSeF, należy bezwzględnie taką operację wykonywać na zewnętrznej kopii programu. Uruchomienie środowiska przedprodukcyjnego KSeF na właściwej (produkcyjnej) bazie danych programu Sprzedaż może zablokować uruchomienie środowiska produkcyjnego KSeF.


